A rede de drenagem
A água, ao cair como chuva, faz um belo trabalho sobre a crosta terrestre. O termo mais técnico é a “dissecação” do terreno, mas eu prefiro o termo “esculpir” o terreno.
Esse processo não só forma as bacias hidrográficas, que analisamos aqui em outro post, mas também a rede de drenagem: uma intrincada rede de riachos que, com as confluências, vão formando riachos maiores em um padrão fractal de acúmulo. O resultado final pode ser grandes rios, como o Amazonas. E tudo geralmente começa em áreas de poucos hectares, nos talvegues do terreno, onde pequenos córregos efêmeros se formam quando chuvas pesadas caem. Com mais área, o afloramento da água subterrênea (também alimentada pela chuva) em nascentes começa e produzir os riachos perenes que vão se acumulando em sangas, arroios, ribeirões e regatos.
Entender em detalhes a rede de drenagem de uma bacia hidrográfica é crucial para várias questões práticas. Só o fato de saber onde passa um córrego é crucial para projetos de urbanização e a delimitação de Áreas de Proteção Permanente. Além disso, se sabemos o comprimento total dos canais, podemos configurar adequadamente modelos hidráulicos e hidrológicos, o que também é algo bem prático.
Nesse post, vou abordar métodos para gerar essa tal rede de drenagem, no QGIS.
Interpretando as curvas: o método topográfico
Se você dispões de curvas de nível do terreno, levantadas de alguma forma qualquer, você já está a meio caminho andado para vetorizar manualmente a rede drenagem. Nesse caso, tudo que você precisa saber é o seguinte: a água só pode descer o morro, nunca subir. Isso na prática significa que os canais precisam ser encaixados nos talvegues do terreno, onde duas encostas se encostam (a intenção não foi rimar). Em lugares com declives acentuados, as curvas de nível deixam bem claro onde que passa o canal de drenagem. Em lugares planos, bem, boa sorte.
No QGIS, basta você criar um shapefile de linha, ou semelhante, entrar em modo de edição e sair vetorizando. Eu recomendo que a direção que você crie os vértices seja consistente, isso pode fazer diferença na qualidade do dado final. Escolha se você vai subir ou descer os morros, e seja fiel a essa escolha.
Se você terminar isso em duas horas, terá sido um passatempo divertido. Agora se você tiver que vetorizar por mais de duas horas, cuidado, pois sua sanidade mental estará em risco, sem falar na tendinite de tantos cliques. Nessa situação, recomendo que converta as curvas de nível em um Modelo Digital de Elevação (MDE) e aplique um método numérico para produzir a rede de drenagem, como descrevo mais adiante.

Interpretando imagens: o método cartográfico
O método cartográfico o objetiva gerar a hidrografia de uma bacia hidrográfica, que é uma rede de drenagem mais limitada, por assim dizer. A hidrografia limita-se a onde existem rios e riachos de fato, enquanto que a rede de drenagem é teoricamente um fractal: pode ser infinitamente densa.
A hidrografia são os rios e riachos propriamente ditos, não envolvem cada pedaço de terreno. Já a rede de drenagem é um padrão fractal de trechos e confluências do terreno por onde a água passa ou passaria. Pense uma região montanhosa extremamente árida, que chova uma vez por década. Essa região invariavelmente possui uma rede de drenagem, mas a hidrografia é quase inexistente, pois não existem rios.
Uma forma cartográfica de produzir a hidrografia é vetorizar a rede manualmente com o auxílio de um mapa base com imagens produzidas por sensoriamento remoto (satélite, aeros, drones). A imagem é um dado que você precisa assumir que valida onde de fato existe um rio ou não. Claro, você precisará interpretar a imagem, o que não necessariamente é uma tarefa trivial. O método é fácil enquanto o rio é largo e seu espelho d’água é plenamente visível. Agora, se você quer uma densidade maior (escala menor, portanto), incluindo os riachos e córregos, a coisa vai ficando complicada pois a vegetação pode encobrir o curso d’água ou ele ser mais estreito que a resolução da imagem que você está usado como mapa base.
No QGIS, após importar as imagens de validação, basta criar um shapefile de linha, ou semelhante, entrar em modo de edição e sair vetorizando. O processo é o mesmo que o método topográfico, que inclusive pode ser mesclado com esse, pela sobreposição semi-transparente das curvas de nível. Da mesma forma, se você acha que vai ficar mais duas horas nisso, considere dividir a tarefa em uma equipe para não enlouquecer!

Entrando na matrix: o método numérico
O método numérico é a forma mais robusta de se obter uma rede de drenagem, ainda que limitações existam. Basicamente, esse método extrai a rede de drenagem em formato vetorial (shapefile) a partir de um Modelo Digital de Elevação (raster). O fluxograma é o seguinte:
Passo 0: obtenha um MDE
Antes de tudo é preciso obter um Modelo Digital de Elevação, o MDE. Projetado em coordenadas planas, de preferência. Se você não faz ideia do que estou falando, volte duas casas e leia esse post aqui, onde eu demonstro uma forma de construir o seu próprio MDE com dados brutos da missão SRTM.
Passo 1: tape as depressões do terreno
Se você leu esse outro post aqui, deve se lembrar que os MDE podem apresentar depressões legítimas ou ilegítimas no terreno. Não queremos elas! Aterre todas com algum geoalgoritmo disponível. No post anterior usamos o SAGA Fill Sinks. Se o seu MDE é grande, não se assuste com a demora de processamento. (Geralmente demora porque, ao preencher as depressões, o algoritmo acaba produzindo eventuais novas depressões, o que o faz entrar em um processo recursivo exaustivo!)

Passo 2: siga o caminho da água, morro abaixo
Aqui nós precisamos extrair do MDE o caminho da água, na forma de outra camada raster. No post anterior, nós também precisávamos disso para poder extrair as coordenadas exatas do píxel que é o exutório da bacia. Naquele caso, usamos o SAGA Catchment Area para gerar um raster de área acumulada. Só para variar, aqui vamos usar outra alternativa que o pacote SAGA nos oferece: o SAGA Strahler Order, disponível na aba “Terrain Analysis – Channels”.
“Strahler” é o nome do geográfo (Arthur Newell Strahler) que concebeu uma forma bem prática de classificar em “ordens” as sucessivas ramificações de uma rede de drenagem. Tudo começa com a “ordem” de valor 1, nas nascentes dos riachos. E a regra é a seguinte: sempre que existir uma confluência de dois riachos/rios de mesma ordem, a ordem do trecho a jusante é uma ordem a mais. Se não for o caso, o trecho a jusante continua com a maior ordem dos rios da confluência. Uma figura fala por mil palavras:

O resultado do SAGA Strahler Order é uma camada raster que classifica todos os píxeis do terreno de acordo com a ordem de Strahler. Se você criar uma regra de transparência para os valores mais baixos, de 1 a 3, poderá visualizar a camada sobreposta ao o MDE, como abaixo:

Passo 3: saia da matrix
Mantendo a nossa fidelidade ao pacote SAGA do QGIS, uma forma de obter a rede em formato vetorial é aplicar o processo SAGA Channel Network. Esse algoritmo gera três produtos: (1) a rede de drenagem em shapefile, (2) a rede de drenagem em geotiff (raster) e (3) outro raster que indica a direção dos canais.
Esse algoritmo precisa do MDE sem as depressões, obtido pelo SAGA Fill Sinks, e um raster que reprenta o fluxo acumulado, que aqui vamos usar o raster produzido pelo SAGA Strahler Order. Poderia ser outro? Sim, poderia ser o raster do SAGA Catchment Area ou qualquer outro raster similar, de fluxo acumulado.
O raster de fluxo acumulado é chamado de “initiation grid“, e é um dado que serve para orientar o algorimo de onde queremos que a drenagem de fato começe. O algoritmo é flexível para qualquer raster de fluxo acumulado, portanto é preciso calibrar os parâmetros de tipo de inicialização e o limiar de inicialização, conforme o raster informado. Vai ficar mais claro com o nosso exemplo.

Se vamos usar o Strahler Order, queremos que a rede de drenagem seja gerada para valores maiores que , digamos, ordem 4 (cor verde na figura anterior). A escolha depende se suas ambições de densidade de drenagem! Mas, repare, se escolher ordem 1 para o limiar, você terá uma densidade que abrange todos os píxeis do MDE, o que é algo inusitado (além de custoso em termos de processamento).
O resultado, mostrado abaixo mostra a rede de drenagem gerada, começando sempre na ordem de strahler igual a 4.

Um comentário importante sobre o raster de ordem de Strahler: ele representa a ordem da rede de drenagem do MDE, não a rede vetorial gerada! Portanto, a ordem da rede vetorial gerada é outra, e pode ser calculada usando a regra de Strahler.
Outro comentário, para não gerar confusão: uma coisa legal do SAGA Channel Network é que ele cria um atributo de “ordem” na rede de drenagem gerada. Essa “ordem” não é a ordem de Strahler, mas sim a ordem de Shreve, que segue uma regra diferente: a ordem de cada trecho da rede é a soma dos trechos confluentes. Isso é legal por que podemos estilizar o shapefile em função disso, tanto a cor como a espessura da linha, melhorando bastante a visualização da rede.

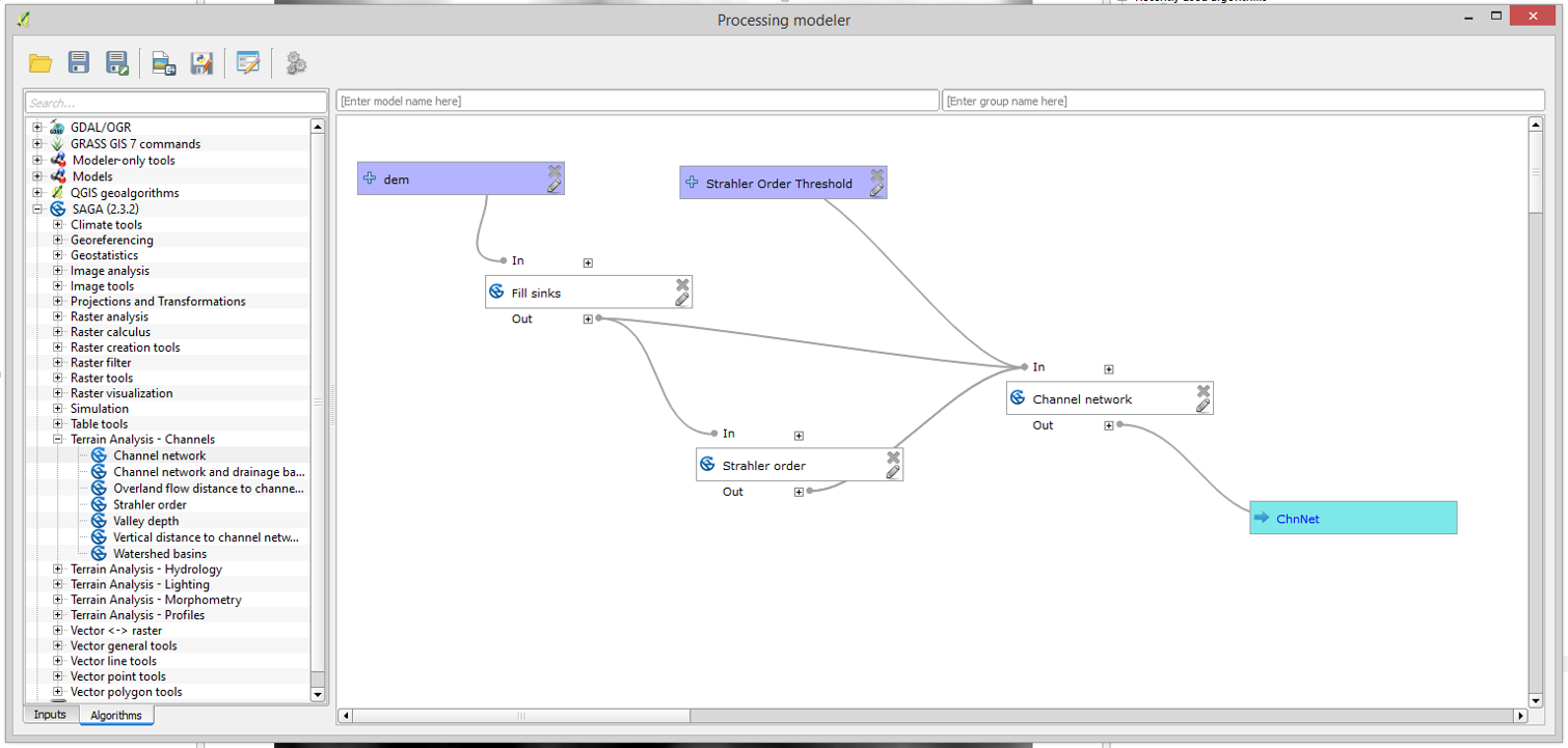
Bônus: automatizando o método numérico
O fluxograma do método numérico pode ser automatizado pela criação de um modelo no QGIS, como na figura abaixo.

Nesse modelo, que disponibilizo para baixar aqui (compatível para o QGIS 2), tudo que você precisará fazer será informar o MDE e o limiar da ordem de Strahler para a densidade da rede. Quando menor o limiar, mais densa será a rede. Bom uso!
…… ::::::: >>> Baixar modelo automatizado <<<< ::::::: …….


2 comentários